Pada kesempatan kali ini kita akan coba melihat salah satu disiplin pada software SOLIDWORKS yaitu SOLIDWORKS Electrical (SWE) dan Tips & Trick SWE.
SOLIDWORKS Electrical dikenalkan pada tahun 2012 dan sebagai salah satu solusi NEXT-ERA untuk SOLIDWORKS, sebagai inovasi untuk bertumbuh dan berkembang tidak hanya CAD 3D Modeling saja melainkan untuk Solusi Electrical Engineer dan pada tahun yang sama bisa untuk berkolaborasi pada team dengan real-time yang sesungguhnya . SOLIDWORKS Electrical dimungkinkan untuk mendesign 3D/2D electrical dan mechanical, berkerja secara bersamaan menggunakan schematic tools yang sangat otomatis bersama interface dari 3D CAD mechanical SOLIDWORKS. Dengan penggabungan disiplin ilmu yang secara terpisah tersebut, dari sini kita melihat garis besarnya bahwa SOLIDWORKS menciptakan lingkungan elektro-mechanical yang terjangkau dengan hasil kolaboratif pertama dan sangat efisien yaitu mengubah cara desain electro-mechanical yang ingin dicapai.

1. Tampilan Interface SOLIDWORKS Electrical
Jika kita memulainya maka tampilan pertama pada SOLIDWORKS Electrical seperti pada gambar dibawah ini

Untuk memudahkan dalam membaca kita akan coba membedah isi dari penomoran pada tabs di tampilan SOLIDWORKS Electrical
2. Start Project SOLIDWOKRS Electrical
Jika ingin membuat project terdapat Tips & Trick yang mungkin bermanfaat untuk rekan – rekan EDU memahami SOLIDWORKS Electrical, diantaranya sebagai berikut :
A. Pada saat project sudah dibuat hal yang pertama disadari yaitu suatu template yang memudahkan pengguna untuk menyesuaikan hasil akhirnya yaitu yang kita incar adalah suatu data akhir, maka hasilnya sudah sesuai dengan template yang ada dan bisa untuk custom sesuai preferensi rekan – rekan EDU semuanya. seperti pada gambar dibawah ini merujuk kepada ANSI Template.

B. Untuk membuat suatu custom seperti mengedit title block pada drawing, memakai units yang sesuai, mengubah / mengedit symbol yang ada dan kita bisa mengubah di salah satu perintah yaitu Configuration – Project command manager seperti pada gambar dibawah in
i
C. Kemudian kita lihat pada Feature Tree Manager, untuk akses file seperti pembuatan SLD, Schematic Power and Control ataupun menambahkan Specification Techinal Data tersedia meliputi pada gambar dibawah ini

D. Selanjutnya seperti pada penjelasan awal untuk membuat hasil kolaborasi terhadap elementnya yaitu Electrical dan Mechanical. kita bisa melihat pada gambar dibawah ini dan mengeksekusi perintah di bagian Process kemudian click pada bagian 2D Cabinet layout (jika dimungkinkan untuk 2D Drawing) & Solidworks Assembly untuk memberikan hasil design 3D dari schematic yang kita berikan…

E. Terakhir salah satu yang terpeting yaitu dalam memasukan symbol untuk SLD maupun Schematic perlu diperhatikan bahwa akan Associated (terikat ) terhadap bentuk 3D Modellingnya jadi rekan – rekan bisa untuk menyesuaikan/mengedit dengan spesifikasi ataupun insert modeling kedalam symbol, bisa dilihat pada gambar dibawah ini. Jadi nanti kita masuk ke command manager “Library” kemudian kita lihat bahwa ada serangkaian environment yang terjadi dan kita bisa mengubah yang sudah ada …

Jika kita sudah menambahkan “Add-in” SOLIDWORKS Electrical maka kita bisa melihat tampilan khusus pada feature tree manager. Kemudian jika kita ingin memasukan salah satu 3D Model maka kita hanya perlu drag & drop pada bagian Electrical Management di Feature Tree Manger seperti pada gambar dibawah ini ..


Kemudian lakukan secara berulang – ulang untuk drag & drop dalam assembly atau rakitan panel/cabinet yang kita ingin buat berdasarkan hasil dari schematic..
3. END Project SOLIDWORKS Electrical
Barisan terakhir pada project ialah hasil data, maka kita bisa mengenerate langsung dengan template yang sudah dibuat / default kedalam bentuk dokumen yang mudah untuk dibaca. Ada beberapa serangkaian Tips & Trick untuk hal ini mari kita simak…
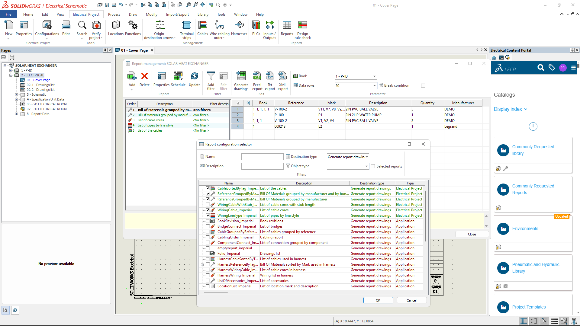
A. Petama, Hasil dari reports bisa dilihat pada Command Manager “Electrical Project” seperti pada gambar dibawah ini, dan perlu disadari bahwa kita bisa menambahkan hasil reports dengan menekan tombol “Add” dan terdapat tampilan warna hijau dan merah yang menandakan bahwa Hijau meliputi hasil reports yang ter-record kedalam schematic dan merah meliputi setengah dari atau tidak sama sekali hasil reports yang ter-record kedalam schematic. Hal ini bisa kita pelajari bahwa tidak hanya terikat kedalam 3D Modeling melainkan bisa untuk terikat kedalam hasil akhir dan jangan lupa untuk “Generate Drawing” yang dimaksudkan mengirim dokumen reports kedalam feature tree manager kita, jadi rekan – rekan perlu diperhatikan dalam membuat project baru …

B. Selanjutnya kita bisa melihat hasil analisa schematic secara otomatis jika kita menekan tombol “Design Rule Check” pada Command Manager seperti dibawah ini

kita bisa juga membuat customisasi formulasi yang dihasilkan pada schematic, caranya adalah kita click kanan dan masuk ke menu properties lalu menambahkan basis data pada column yang nanti kita klick tombol Formulasi seperti pada gambar dibawah ini



Bagaimana sobat EDU, ingin melihat SOLIDWORKS Electrical lebih dekat atau Jika Sahabat EDU tertarik terhadap hal ini bisa langsung kontak kami… dan sampai jumpa di TnT selanjutnya……..